Three-Way Folder Comparisons

The Professional Edition of Merge enables you to compare three folder hierarchies side-by-side. This is particularly useful as it enables automatic folder merging of two modified revisions of a folder hierarchy with a common ancestor version.

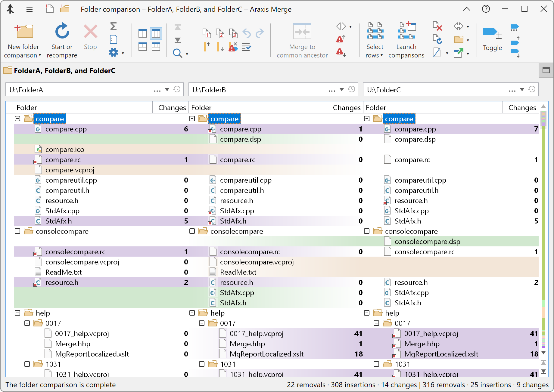
Three-way folder comparison window

Use the Two-way (vertical) or Three-way (vertical) buttons in the ribbon to switch between the two and three-way comparison modes. The Two-way with file comparison and Three-way with file comparison buttons also switch between two and three-way comparisons, but also show a file comparison beneath the folder comparison.

Ordering of compared folder hierarchies in the comparison display

When you compare three folders, Merge assumes that the central folder is the common ancestor of the folders to the left and right. This means that launched three-way file comparisons will be opened with the common ancestor of each file in the centre panel. This is important to effective operation of file comparisons. The ordering of the folder hierarchies also affects the colouring that Merge will apply to files and folders to indicate their state.

Understanding the display

Files that are only present in the common ancestor hierarchy are considered removed. Files that are present in either of the other hierarchies, but not in the common ancestor, are considered inserted.

Files and folders are shown in the folder comparison display with a background colour appropriate for their state (removed, inserted, unchanged or changed). The colours are the same as those configured for file comparison displays on the Fonts and Colours options page.

For three-way folder comparisons, the third Changes column indicates the number of changes between the first and third folder hierarchies.

Launching file comparisons

When you launch file comparisons from a three-way folder comparison, a three-way file comparison window is opened if the row being compared contains three files. If only two files are present in the row, a two-way file comparison window is opened.

Visibility filters

Visibility filters that you set using the ribbon Hide/reveal Visibility filters… command operate independently for two and three-way comparisons. You can view and modify the filters that are in force at any time by using the controls on the Filters options page.