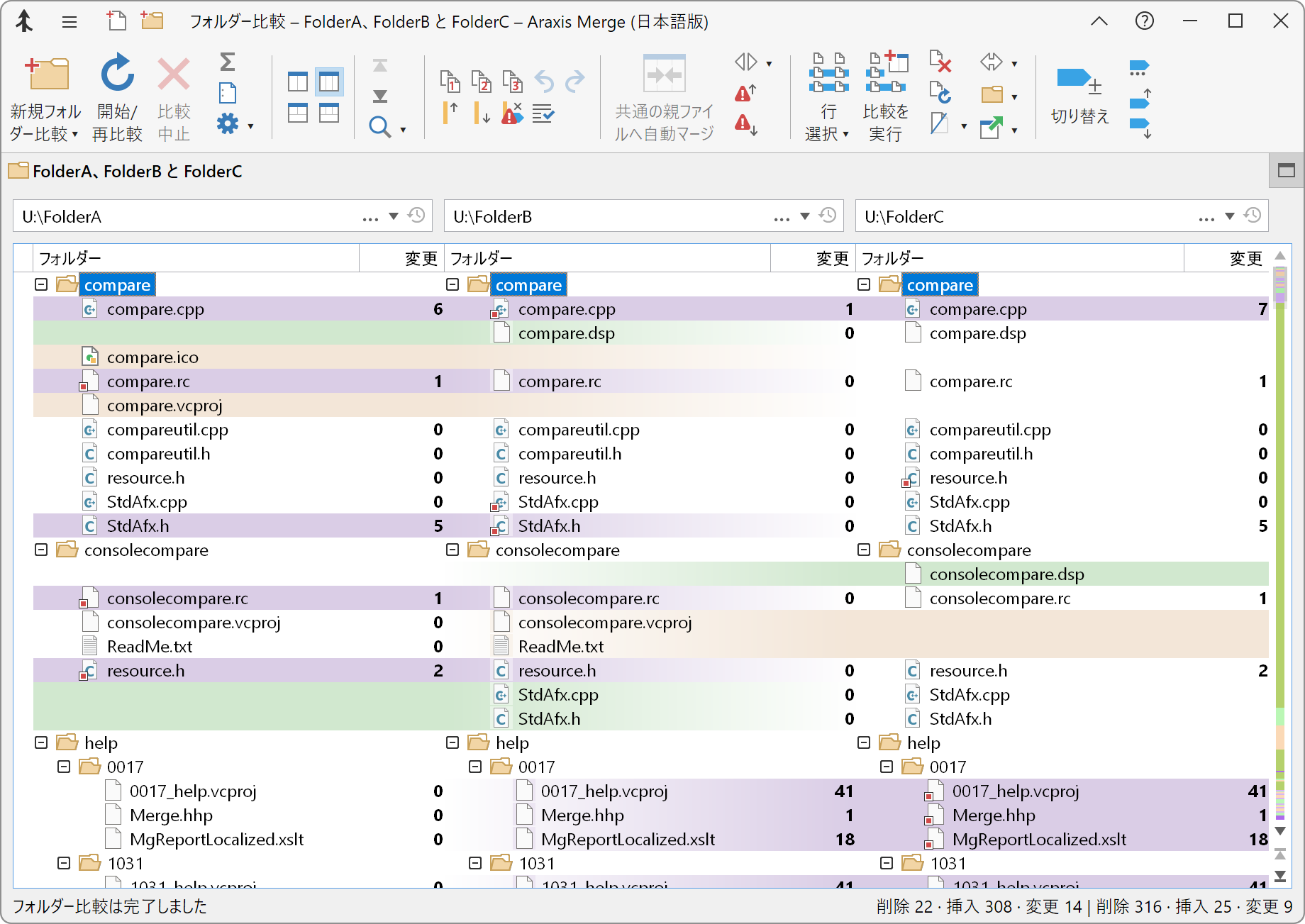
3 者間フォルダー比較
Merge Professional Edition を使用すると、3 つのフォルダー階層を並べて比較することができます。これは特に、共通の親バージョンを持つフォルダー階層の、修正されている 2 つのリビジョンの自動フォルダー マージが可能になるため有用です。

2 者間比較モードと 3 者間比較モードは、リボンの 2 者間比較(左右)
と 3 者間比較(左右)
のボタンを使って切り替えられます。ファイル比較付き 2 者間比較
と ファイル比較付き 3 者間比較
ボタンでも 2 者間比較と 3 者間比較を切り替えられますが、これらはフォルダー比較の下にファイル比較を表示します。
比較表示内でのフォルダー階層の順序
Merge では 3 つのフォルダーを比較する場合、中央に置かれているフォルダーが、その左右にある各フォルダーに共通する親フォルダーであると判断します。したがって 3 者間ファイル比較を開始すると、各ファイルの親フォルダーが中央のパネルに表示されます。ファイル比較の効率を高める上で、このレイアウトは重要な役割を果たします。フォルダー階層の順序は、ファイルとフォルダーのステータスを示すために Merge が行う色分けにも影響を与えます。
表示方法について
共通の親階層だけに格納されているファイルは削除されたと判断されます。左右いずれかの階層内に格納されているけれども親階層に含まれていないファイルは挿入されたと判断されます。
フォルダー比較の表示では、各ファイルとフォルダーの背景色はそれぞれの状態(削除、挿入、未変更、変更)によって色分けされます。これらの色は、フォントと色オプション ページでファイル比較表示に指定されている色分けと同じ設定が適用されます。
3 者間フォルダー比較の場合、3 番目の変更列は 1 番目と 3 番目のフォルダー階層間における変更の数を示します。
ファイル比較ウィンドウの起動
3 者間フォルダー比較からファイル比較を起動すると、比較している行に 3 つのファイルが含まれている場合は 3 者間ファイル比較ウィンドウが開きます。行内のファイルが 2 つしかない場合は、2 者間ファイル比較ウィンドウが開きます。
表示フィルター
リボンの非表示/表示
表示フィルター… コマンドを使用して設定した表示フィルターは 2 者間および 3 者間比較のために独立して機能します。表示フィルターは、フィルター オプション ページにあるコントロールを使って、いつでも効果を参照/変更することができます。